
Sách keo gáy, Bìa mềm
Thể loại:Computers - Computer Science
Năm:2019
In lần thứ:1
Nhà xuát bản:Manning Publications
Ngôn ngữ:english
Trang:276
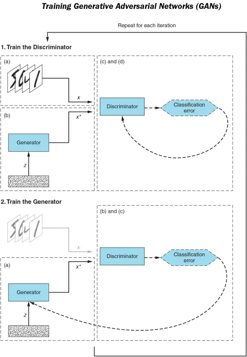
GANs in Action teaches you how to build and train your own Generative
Adversarial Networks, one of the most important innovations in deep
learning. In this book, you'll learn how to start building your own
simple adversarial system as you explore the foundation of GAN
architecture: the generator and discriminator networks.
About the Technology
Generative
Adversarial Networks, GANs, are an incredible AI technology capable of
creating images, sound, and videos that are indistinguishable from the
"real thing." By pitting two neural networks against each other—one to
generate fakes and one to spot them—GANs rapidly learn to produce
photo-realistic faces and other media objects. With the potential to
produce stunningly realistic animations or shocking deepfakes, GANs are a
huge step forward in deep learning systems.
About the Book
GANs
in Action teaches you to build and train your own Generative Adversarial
Networks. You'll start by creating simple generator and discriminator
networks that are the foundation of GAN architecture. Then, following
numerous hands-on examples, you'll train GANs to generate
high-resolution images, image-to-image translation, and targeted data
generation. Along the way, you'll find pro tips for making your system
smart, effective, and fast.
What's inside
• Building your first GAN
• Handling the progressive growing of GANs
• Practical applications of GANs
• Troubleshooting your system
About the Reader
For data professionals with intermediate Python skills, and the basics of deep learning-based image processing.
About the Author
Jakub
Langr is a Computer Vision Cofounder at Founders Factory (YEPIC.AI).
Vladimir Bok is a Senior Product Manager overseeing machine learning
infrastructure and research teams at a New York-based startup.